Другие предметы Университет Организационные структуры в управлении проектами организационная структура управления проектами двойственная организационная структура схема управления проектами функция заказчика в управлении проектами функция управляющей фирмы в проектах функция генерального подрядчика в проектах
Для того чтобы ответить на ваш вопрос, давайте разберем, что такое организационные структуры в управлении проектами и какие из них могут быть представлены на рисунке.
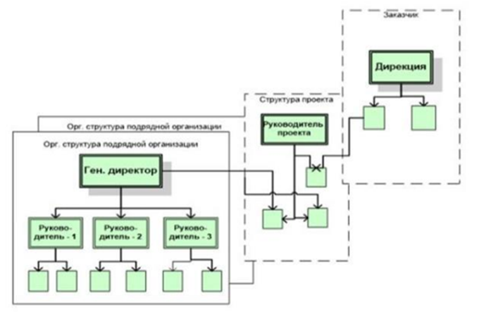
1. Определение организационной структуры проекта:
Организационная структура проекта – это способ, которым распределяются роли, обязанности и полномочия между участниками проекта. Она определяет, как будет организована работа команды и как будет происходить взаимодействие между различными участниками.
2. Виды организационных структур:
3. Как определить, какая структура изображена на рисунке:
Таким образом, чтобы точно определить, какая организационная структура представлена на рисунке, необходимо внимательно проанализировать его элементы и их взаимосвязи. Если у вас есть возможность, предоставьте изображение, и я помогу вам более точно определить тип структуры.